问题导读:
1.SolrCloud是Solr4.0版本以后一种什么解决方案?
2.SolrCloud有哪些特色?
3.通过MR批量创建索引有什么好处?
![]()
一.简介
SolrCloud是Solr4.0版本以后基于Solr和Zookeeper的分布式搜索方案。SolrCloud是Solr的基于Zookeeper一种部署方式。Solr可以以多种方式部署,例如单机方式,多机Master-Slaver方式。
二.特色功能
SolrCloud有几个特色功能:
集中式的配置信息使用ZK进行集中配置
启动时可以指定把Solr的相关配置文件上传Zookeeper,多机器共用。这些ZK中的配置不会再拿到本地缓存,Solr直接读取ZK中的配置信息。配置文件的变动,所有机器都可以感知到。另外,Solr的一些任务也是通过ZK作为媒介发布的。目的是为了容错。接收到任务,但在执行任务时崩溃的机器,在重启后,或者集群选出候选者时,可以再次执行这个未完成的任务。
自动容错
SolrCloud对索引分片,并对每个分片创建多个Replication。每个Replication都可以对外提供服务。一个Replication挂掉不会影响索引服务。更强大的是,它还能自动的在其它机器上帮你把失败机器上的索引Replication重建并投入使用。
近实时搜索
立即推送式的replication(也支持慢推送)。可以在秒内检索到新加入索引。
查询时自动负载均衡
SolrCloud索引的多个Replication可以分布在多台机器上,均衡查询压力。如果查询压力大,可以通过扩展机器,增加Replication来减缓。
自动分发的索引和索引分片
发送文档到任何节点,它都会转发到正确节点。
事务日志
事务日志确保更新无丢失,即使文档没有索引到磁盘。
其它值得一提的功能有:
索引存储在HDFS上
索引的大小通常在G和几十G,上百G的很少,这样的功能或许很难实用。但是,如果你有上亿数据来建索引的话,也是可以考虑一下的。我觉得这个功能最大的好处或许就是和下面这个“通过MR批量创建索引”联合实用。
通过MR批量创建索引
有了这个功能,你还担心创建索引慢吗?
强大的RESTful API通常你能想到的管理功能,都可以通过此API方式调用。这样写一些维护和管理脚本就方便多了。
优秀的管理界面主要信息一目了然;可以清晰的以图形化方式看到SolrCloud的部署分布;当然还有不可或缺的Debug功能。
三.概念
Collection:在SolrCloud集群中逻辑意义上的完整的索引。它常常被划分为一个或多个Shard,它们使用相同的Config Set。如果Shard数超过一个,它就是分布式索引,SolrCloud让你通过Collection名称引用它,而不需要关心分布式检索时需要使用的和Shard相关参数。
Config Set: Solr Core提供服务必须的一组配置文件。每个config set有一个名字。最小需要包括solrconfig.xml (SolrConfigXml)和schema.xml (SchemaXml),除此之外,依据这两个文件的配置内容,可能还需要包含其它文件。它存储在Zookeeper中。Config sets可以重新上传或者使用upconfig命令更新,使用Solr的启动参数bootstrap_confdir指定可以初始化或更新它。
Core: 也就是Solr Core,一个Solr中包含一个或者多个Solr Core,每个Solr Core可以独立提供索引和查询功能,每个Solr Core对应一个索引或者Collection的Shard,Solr Core的提出是为了增加管理灵活性和共用资源。在SolrCloud中有个不同点是它使用的配置是在Zookeeper中的,传统的Solr core的配置文件是在磁盘上的配置目录中。
Leader: 赢得选举的Shard replicas。每个Shard有多个Replicas,这几个Replicas需要选举来确定一个Leader。选举可以发生在任何时间,但是通常他们仅在某个Solr实例发生故障时才会触发。当索引documents时,SolrCloud会传递它们到此Shard对应的leader,leader再分发它们到全部Shard的replicas。
Replica: Shard的一个拷贝。每个Replica存在于Solr的一个Core中。一个命名为“test”的collection以numShards=1创建,并且指定replicationFactor设置为2,这会产生2个replicas,也就是对应会有2个Core,每个在不同的机器或者Solr实例。一个会被命名为test_shard1_replica1,另一个命名为test_shard1_replica2。它们中的一个会被选举为Leader。
Shard: Collection的逻辑分片。每个Shard被化成一个或者多个replicas,通过选举确定哪个是Leader。
Zookeeper: Zookeeper提供分布式锁功能,对SolrCloud是必须的。它处理Leader选举。Solr可以以内嵌的Zookeeper运行,但是建议用独立的,并且最好有3个以上的主机。
四.架构图
索引(collection)的逻辑图
Solr和索引对照图

创建索引过程

分布式查询

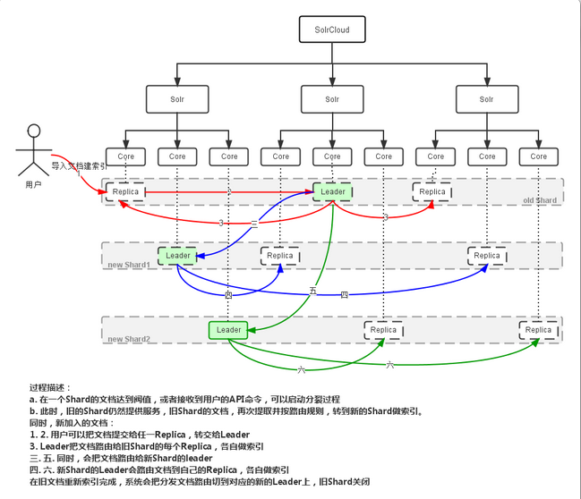
Shard Splitting

五.其它
NRT 近实时搜索Solr的建索引数据是要在提交时写入磁盘的,这是硬提交,确保即便是停电也不会丢失数据;为了提供更实时的检索能力,Solr设定了一种软提交方式。软提交(soft commit):仅把数据提交到内存,index可见,此时没有写入到磁盘索引文件中。
一个通常的用法是:每1-10分钟自动触发硬提交,每秒钟自动触发软提交。
RealTime Get 实时获取允许通过唯一键查找任何文档的最新版本数据,并且不需要重新打开searcher。这个主要用于把Solr作为NoSQL数据存储服务,而不仅仅是搜索引擎。Realtime Get当前依赖事务日志,默认是开启的。另外,即便是Soft Commit或者commitwithin,get也能得到真实数据。 注:commitwithin是一种数据提交特性,不是立刻,而是要求在一定时间内提交数据.